AI的价值在应用层面得以实现,AI应用才是“星辰大海”。传统应用产品中,从应用类型来看,终端应用(包括Tiktok、Zoom、Airbnb、Palantir等)占据软件市场的最大版图。从AI应用的视角来看,当前终端应用仍处在相对蓝海时期,尽管2025年以来空白市场相对缩减,但仍存在海量机会。传统应用中,应用层占据了软件行业收入与现金流的顶层,这一趋势同样将在AI领域复刻。图1:传统软件价值集中在应用层,这一特征将在AI赛道复刻

凯文·凯利在《未来5~10年,AI改变世界的四大路径与机会》主题演讲中(https://vimeo.com/173444778),从两个维度出发对未来AI应用的形态进行展望:一方面,从智能的生物存在形态来看,既有可能是一种通用智能,又有可能是一系列智能的集合(规划、判断、注意力、记忆、推理、演绎等)。从这个角度来看,人工智能既可能指向通用智能,又可能指向专用智能;另一方面,从智能的应用端口来看,人工智能既可以是中心化的集中式计算,又有可能是去中心化的端侧计算。因此我们结合这两个方面的智能形态,认为AI应用未来可能走向“四象限发展格局”。在AI应用的四象限发展格局中,未来AI应用将向着四个不同的象限发展。其中x轴指向通用化/专用化,y轴指向端侧计算/集中式计算。四个象限分别有他们的代表应用:第I象限(专用/端侧):各行各业的专用/垂直应用;第II象限(通用/端侧):Tesla FSD等;第III象限(通用/集中):ChatGPT、DeepSeek等;第IV象限(专用/集中):AIAgent等。图2:AI应用的“四象限”发展格局

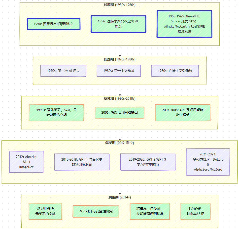
1.通用/集中:通用大模型实现全场景的大模型平权未来通用大模型的发展将逐渐走向基础设施化。通用人工智能已进入第三代研究(ANI–>FM/LLM–>AGI),成本呈对数级增长,但边际性能提升区域平缓,无法确定“模型越大、性能越好”的规律是否会持续演绎,想要通过一个通用大模型解决千百业的AI应用问题,在可预见的将来或难以实现。前文提到,在基于通用大模型的基础上,叠加行业的垂直化数据可以打造出有深度的行业AI应用。因此未来通用大模型可能成为一种AI应用的基础设施,通用大模型的探索依然具有价值,但或不值得投入指数级增长的成本以获得式微的边际产出,持续优化算法、降低训练成本、易于行业化改造或成通用大模型的发展关键。图3:AGI从起源→低潮→复苏→爆发→展望五个阶段

2.专用/端侧AI应用:垂直大模型是AI应用的房梁通用大模型作为根基,垂直大模型是构建在通用大模型底座上的“房梁”。当前DeepSeek开源+市场主流大模型API价格持续下降,算法已几乎实质上实现平权,而通用大模型本身在成本、通用性、专业性“不可能三角”的限制下只有两种清晰的发展路径:ToC(如用户直接向DeepSeek提问),或成为垂直大模型底座——大模型平权背景下,真正能将AI渗透进专业领域应用场景的是垂直领域的AI应用:在已有大模型的基础上叠加特定应用场景的垂直数据,才能真正将AI实现从通用大模型训练成垂直大模型,成为AI应用的房梁。而在此过程中,大模型并非稀缺资源,而是律所判例、客服对话、企业知识图谱这类外界无法轻易复制的数据资产。3.通用/端侧大模型:以Tesla FSD为代表的跨领域通用大模型特斯拉FSD是一种典型的通用+端侧大模型。采用纯视觉+Transformer大模型的感知+决策一体化架构,通用性:涵盖物体检测、轨迹预测、占用网络、路径规划等多任务功能;端侧计算:特斯拉车内的FSD计算机(HW4)搭载专用AI芯片,算力高达约144 TOPS,支持在本地处理多摄像头传感器数据,实时决策,无需依赖云;同时,车辆数据回传+Dojo超算训练,形成自循环优化模型,成为通用+端侧计算大模型的标志性产物。图4:特斯拉FSD实际路况表现卓越,正在不断拓展应用范围

4.专用/集中:AI Agent或称为新时代的数字代理人?Agent或将成为未来技术发展的重要趋势之一。目前业界尚未对Agent形成统一定义,但最恰当的理解方式或许是将之视为一种交互接口。当用户与人工智能系统对话时,其本质上就是在与代理进行交互。然而,代理并非孤立存在,而是构成了一个协同运作的代理网络体系。用户可能仅与某个表层代理直接对话,而该代理会在后台与其他功能代理进行交互,这些次级代理则分别承担着不同的专业化任务。换言之,整个系统通过代理网络的分工协作机制,实现复杂功能的有机整合。Agent的价值不仅在于信息查询,更体现在处理多环节的复杂任务链上。以票务服务为例,理想的代理系统不仅能提供票务信息,还应能完成从查询、预订到改签的全流程服务。这就要求代理系统具备任务分解、责任传递和专业化操作的能力,能够自主协调完成包含纠错机制在内的复杂操作流程。虽然构建此类具备责任链管理能力的系统存在显著技术挑战,但其潜在价值同样巨大。目前Nvidia、OpenAI、Google等科技企业都在积极推进相关研发工作。尽管尚未出现成熟的代理系统,但预计在未来五年内,这一技术有望取得实质性突破。
© 版权声明
文章版权归作者所有,未经允许请勿转载。